-
-
December 9, 2022 at 1:38 pm
Pirkka Ruotsalainen
SubscriberHello everyone,
I have very simple cantilever beam model in Ansys Mechanical for comparing mass and stiffness matrices of Ansys to the traditional Timoshenko's beam stiffness and mass matrices. Why the stiffness matrix of the BEAM188 element exported from Ansys is so different than stiffness matrix calculated by traditional Timoshenko's beam theory ?
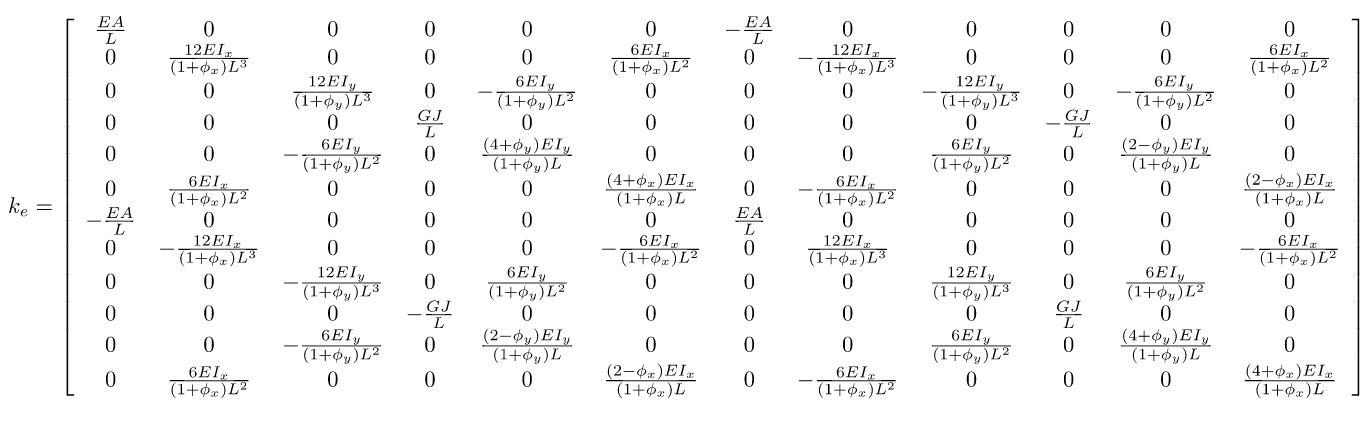
Here is the Timoshenko's beam theory's 12x12 local 3D stiffness matrix that I used for hand calculation:
The length of the rectangular beam is 2 m, the height of the beam is 0.1m and the width of the beam is 0.05m. Poisson ratio is 0.3, Young's modulus is 200GPa, Shear modulus is 76.923 GPa.
Beam element's local coordinate system is aligned with the global coordinate system so there isn't need for transformation matrix.
The beam has fixed support at the node 1 and the node 2 is free.
This is the hand calculated local stiffness matrix for the beam element:
This is the hand calculated global stiffness matrix where rows and colums corresponding constrained DOFs are eliminated:
This is the force vector:
This is the eliminated force vector for calculating displacements @ node 2:

Then we can calculate the displacements at the node 2:
These are the displacement results for node 2:

Axial displacement (x-axis transitional displacement) is 0.02mm, vertical displacement (y-axis transitional displacement) is 32.061mm and rotation respect to the x-axis is -0.024 rad which is -1.375deg.
The ansys model is linear static with Large deflection OFF and material linear elastic steel corresponding to the values mentioned above of this post.Here is the Ansys model:
Here are the components of the force, X-axis:10000N and Y-axis:-10000N;
The beam is meshed only with one linear BEAM188 element (Mesh size: 2m) so that it can be compared to hand calculation.
Here are the Ansys displacement results:
X-axis displacement is 0.02 mm:
Y-axis displacement is -32.062 mm:
Rotation respect to the z-axis is -1.3751 deg:

So we can see that with this stiffness matrix we get precise the same results for displacement's with Ansys. But how the exported stiffness matrix from Ansys still looks so different than this hand calculated stiffness matrix ?
I exported the stiffness matrix with APDL commands @ the solution branch:
*DMAT,MatKD,D,IMPORT,FULL,file.full,STIFF
*PRINT,MatKD,Kdense.matrixHere is the exported dense stiffness matrix from Ansys:
Here is the hand calculated stiffness matrix again for comparison:
I tried also exporting the local stiffness matrix from the Ansys for the beam element 1 with the APDL commands:
*DMAT,MatStiff1,D,IMPORT,EMAT,file.emat,STIFF,1
*PRINT,MatStiff1,K1.matrixHere is the local beam element n.1 stiffness matrix:
It says in Ansys element reference manual that BEAM188 should be 2 nodes 6DOFs/node beam element resulting 12 DOFs, but the exported local element matrix is 18x18 which indicates that there would be 3 nodes. Is the "additional" node for beam element's directions ?
Does anyone know why these stiffness matrices looks so different, but still gives same displacement results for static analysis ?
Best regards,
Pirkka Ruotsalainen
-
December 9, 2022 at 6:09 pm
peteroznewman
SubscriberIn Mechanical, click the Mech branch of the outline. In the Details window, what is the Element Order set to? Did you set it to Linear? If you left it Program Controlled, it may have chosen to use Quadratic elements.
-
December 9, 2022 at 10:56 pm
Pirkka Ruotsalainen
SubscriberHello Peteroznewman,
Thank you for your reply ! Yes, I have set it to linear. Here is a “proof”:
That was also my first thought when I saw the exported stiffness matrix ? Here is a screenshot from solver output to verify that BEAM188 element is used. If there would be 3 nodes I think that Ansys would use automatically the BEAM189 element which is 3 node element:
I also tried with a circular cross-section in Ansys and hand calculation, but there still is big difference when comparing stiffness matrices, but displacements/deformations matches like in the above case of the rectangular cross-section. I thought if the difference comes from the calculation of the cross-section's torsional constant J and shear area As in the case of rectangular cross-section.
Best regards,
Pirkka Ruotsalainen
-
-
December 9, 2022 at 11:05 pm
mrife
Ansys EmployeeHi Pirelli93 & peteroznewman
Sorry Pirelli93, but that is not proof. Actual proof would be to review the MAPDL input file, ds.dat, that WB Mechanical is writing w.r.t. the beam element definition. It's using keyopt 3 to change the beam to a quadratic formulation, and is adding the 3rd node at solve. Mike
-
December 9, 2022 at 11:37 pm
Pirkka Ruotsalainen
SubscriberHello Mike,
Thank you for your response. You are right ! I checked the ds.dat file and there is:
/com,*********** Elements for Body 1 “SYS-35\Beam (Extracted Profile1)” ***********
et,1,188
keyo,1,3,2
eblock,19,solid,,1This is interesting, because I tried also with the APDL commands under the Geometry \ SYS-35/Beam \ to force using linear shape functions along the length:
SECTYPE,1,BEAM,RECT
SECDATA,0.050,0.1,2.,2.
secoffset,centKEYOPT,1,1,0 !Six degrees of freedom per node, unrestrained warping (default)
KEYOPT,1,3,0 !Shape functions along the length is Linear.With this APDL command the stiffness matrices doesn’t still match the hand calculation's stiffness matrix, but still the displacement results were equivalent (in the first post).?
From the file.full the dense stiffness matrix:
And the local stiffness matrix from the file.emat:
Best regards,
Pirkka Ruotsalainen
-
-
December 10, 2022 at 7:46 am
ErKo
Ansys EmployeeHi
These elements would not use as mentioned in the help (beam188) a simple formula – they use numerical integration as mentioned briefly in help.
So very different to this simple matrix found in handbooks – if you want to compare these matrices you would need to use the old legacy beam4 elements that do not use numerical integration but more “ready matrices” like you shown.
Below is a 10 m long beam with a square beam section (1m x 1m) represented by a single beam4 element. The local element matrix is then as extpected per “handbook matrix” found in textbooks
All the best
-
- The topic ‘Why K and M Matrices of Beam188 looks different than traditional theory ?’ is closed to new replies.
-
6369
-
1906
-
1457
-
1308
-
1022
© 2026 Copyright ANSYS, Inc. All rights reserved.


















