TAGGED: convergence, error, nonlinear, static-structural, unconverged-solution
-
-
December 2, 2021 at 9:56 am
emregny96
Subscriberas you can see in pictures my simulation stop at specific time and it gives unconverged solution.I tried many times but i didn't get result of 1 sec. you can see my settings i gave 1 mm mesh size element quality is 0.84.
December 2, 2021 at 1:40 pmAkshay Maniyar
Ansys Employee
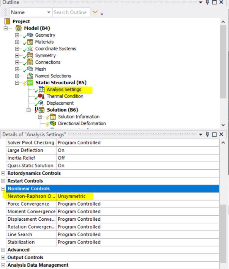
Convergence can be very tricky to solve. You can try to change trim contact to OFF under frictional contact and as you have a frictional contact you can change Newton Raphson option under Analysis setting>Non-linear control to unsymmetric.
Also, can you share the error messages you are getting and you can also check Newton-Raphson residual and element distortion to check the problematic area.
Regards
amaniyar
December 3, 2021 at 4:17 pmDecember 6, 2021 at 5:36 amAkshay Maniyar
Ansys Employee
It is a element distortion issue. Can you check the video I have attached. It explains various ways to handle such issues.
Regards Amaniyar
December 13, 2021 at 9:50 amDecember 13, 2021 at 10:29 amDecember 13, 2021 at 12:52 pmpeteroznewman
SubscriberHi In your Dec 3 post, there was a Highly Distorted Element error that stopped the simulation, so Identifying Element Violations was useful.
But in your post of today, there is not a Highly Distorted Element error that stopped the simulation, it just didn't converge.
I expect this material should be a hyperelastic material model. Please review the following discussion for more ideas on convergence.
/forum/discussion/18002/convergence-during-large-deflection-of-hyperelastic-materials/p1
December 13, 2021 at 2:02 pmDecember 13, 2021 at 5:05 pmDecember 13, 2021 at 8:11 pmpeteroznewman
SubscriberViewing 9 reply threads- The topic ‘My nonlinear analysis is unconverged how can i fix this problem’ is closed to new replies.
Innovation SpaceTrending discussionsTop Contributors-
6450
-
1906
-
1457
-
1308
-
1022
Top Rated Tags© 2026 Copyright ANSYS, Inc. All rights reserved.
Ansys does not support the usage of unauthorized Ansys software. Please visit www.ansys.com to obtain an official distribution.
-
The Ansys Learning Forum is a public forum. You are prohibited from providing (i) information that is confidential to You, your employer, or any third party, (ii) Personal Data or individually identifiable health information, (iii) any information that is U.S. Government Classified, Controlled Unclassified Information, International Traffic in Arms Regulators (ITAR) or Export Administration Regulators (EAR) controlled or otherwise have been determined by the United States Government or by a foreign government to require protection against unauthorized disclosure for reasons of national security, or (iv) topics or information restricted by the People's Republic of China data protection and privacy laws.












