-
-
December 13, 2022 at 1:05 pm
Saad Sultan
SubscriberI have a lot of .mac APDL files, which creates geometry, setup meshing, static-structural and finally post-processing. Is there a solution I can import/read the geometry portion into Workbench ?Â
I'm primarily concerned with geometry creation, the rest I have figured out to include "Command file" within the Project tree but geometry I haven't.
best regards,
 -
December 14, 2022 at 4:29 pm
wrbulat
Ansys EmployeeI created an example (which unfortunately I cannot share on this forum) that starts with this MAPDL input file that creates an arched cantilever beam:
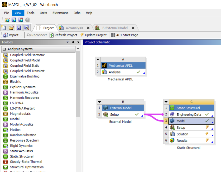
fini/cleÂ/vup,1,z/vie,1,3,2,1Âl=0.100w=0.020t=0.002h=w/2ÂE=2e11nu=0.3uz_tip=-0.005Â/prep7k,1k,2,lk,3,l/2,,hbspl,1,3,2lgen,2,all,,,0,w,0,2lgen,2,all,,,0,0,t,10v,1,2,4,3,11,12,14,13vploÂet,1,185mp,ex,1,Emp,nuxy,1,nuvmes,allnsel,s,loc,xd,all,allnsel,s,loc,x,lnsel,r,loc,z,td,all,uz,uz_tipallsfiniÂ/soluallssavesolvefiniÂ/prep7cdwrite,dbÂÂPlease save the above APDL code to a text file (a MAPDL input file).ÂNow, my WB project page looks like this:ÂRMB on the Analysis cell of System A and add the input file above, and update System A.
Â
Open the Setup cell in System B and browse for the .cdb file created by the CDWRITE,DB command in the input file. Then update System B.
Now update the Solution cell in System C.
The model didn't fully solve in Mechanical (System C). I still don't understand why, but the non-zero displacements imposed in the input file didn't seem to be applied correctly in Mechanical:
Â
So I respecified the tip displacement and sucessfully solved the model:
Â
Â
Since I used CDWRITE,DB (which saves only the mesh, NOT the solid model) in the input file to create the cdb file, it appears that the geometry was somehow constructed internally by WB from the mesh. I don't know how robust this feature is, all I know is that it worked for this one very simple example.
Best,
Bill
Â
-
- The topic ‘How to create geometry using .mac Mechanical-APDL file in Workbench’ is closed to new replies.
-
6219
-
1906
-
1457
-
1308
-
1022
© 2026 Copyright ANSYS, Inc. All rights reserved.


