-
-
May 10, 2021 at 3:43 pm
Evgenii_K
SubscriberHello everyone, I have already asked this question before and returned to it again since I did not receive an answer. The simplest model with one post and vertical load has been created.
May 10, 2021 at 5:31 pmpeteroznewman
SubscriberPlease show that the static structural model with the load has been solved.
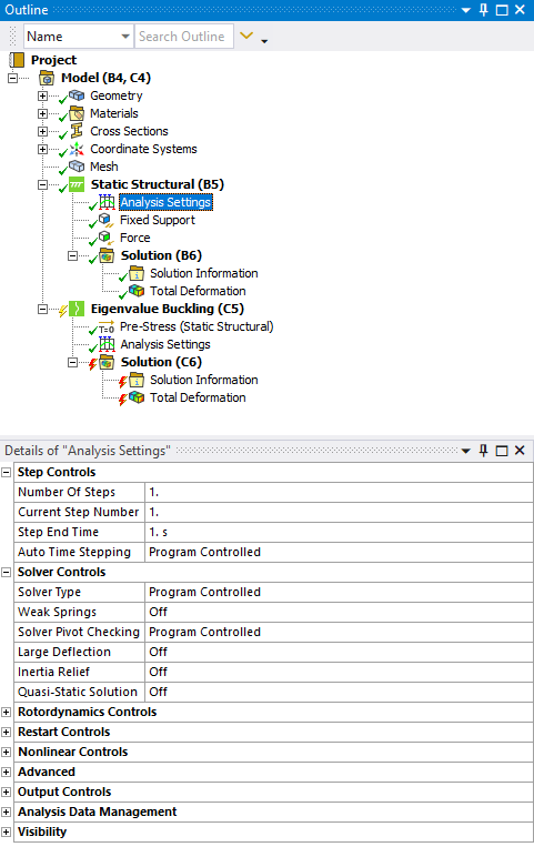
May 10, 2021 at 6:05 pmMay 10, 2021 at 7:45 pmpeteroznewman
SubscriberPlease show an image of the Workbench. Do you have a link from the Solution cell of the Static Structural to the Setup cell of the Buckling system?
May 10, 2021 at 7:48 pmMay 11, 2021 at 1:20 ampeteroznewman
SubscriberThe Static Structural model must be Linear. That means use only Linear materials, no plasticity, no hyperelastic materials. Do not turn on Large Deflection under Analysis settings. What version of ANSYS are you using?
May 11, 2021 at 6:20 pmMay 12, 2021 at 12:47 ampeteroznewman
SubscriberMaybe you should reinstall the software?
A simple test model worked perfectly for me in 2021 R1.
May 12, 2021 at 5:58 amErKo
Ansys EmployeeHello
Try the model Peter attached.
I think what Peter said is a good suggestion if this model does not work, because we have not seen this issue and can not reproduce this.
Before doing that though can you try making a new example/project, and the save it in a folder say under your user account so e.g., C:\Users\evgenii., and see if that works.
Finally if that does not do it, in the static analysis use/insert an apdl command object:
rescontrol,linear,last! Turn on restart files due to future eigen analysis intent
Let us know how it goes
May 12, 2021 at 7:22 pmEvgenii_K
SubscriberThanks for the answer ekostson and peteroznewman!
I did everything as written, took the peteroznewman model - put it in C: \ Users \ ... \ ... and recalculated, but the result is still negative, I also inserted the rescontrol, linear, last command into the structural analysis. I think the problem is with the license - you need to figure it out.
May 13, 2021 at 11:44 ampeteroznewman
SubscriberThe software is not operating correctly. The next step is to reinstall the software.
July 30, 2021 at 8:15 pmAndrick
SubscriberI have the same issue as you. I've peroformed (linaer) buckling analysis with older versions (2017) but with 2021 R1 I can't.
Have you been able to solve it?
July 31, 2021 at 1:27 amAndrick
SubscriberI just installed Ansys 2021 R2 and had no problems with the linear buckling analysis.
July 31, 2021 at 1:05 pmEvgenii_K
SubscriberAndrick, good afternoon, the problem was solved by reinstalling ANSYS - you apparently did not install correctly, as I did in my time
Viewing 13 reply threads- The topic ‘Eigenvalue Buckling’ is closed to new replies.
Innovation SpaceTrending discussionsTop Contributors-
6485
-
1906
-
1458
-
1308
-
1022
Top Rated Tags© 2026 Copyright ANSYS, Inc. All rights reserved.
Ansys does not support the usage of unauthorized Ansys software. Please visit www.ansys.com to obtain an official distribution.
-
The Ansys Learning Forum is a public forum. You are prohibited from providing (i) information that is confidential to You, your employer, or any third party, (ii) Personal Data or individually identifiable health information, (iii) any information that is U.S. Government Classified, Controlled Unclassified Information, International Traffic in Arms Regulators (ITAR) or Export Administration Regulators (EAR) controlled or otherwise have been determined by the United States Government or by a foreign government to require protection against unauthorized disclosure for reasons of national security, or (iv) topics or information restricted by the People's Republic of China data protection and privacy laws.



