TAGGED: 2020r1, interface, workbench, workbench-help
-
-
April 19, 2022 at 2:53 pm
HusseinK
SubscriberHello all,
I suddenly lost the ability to be able to drag and drop any tab like (results, Fluent with meshing, etc) from the toolbox to the project schematic.
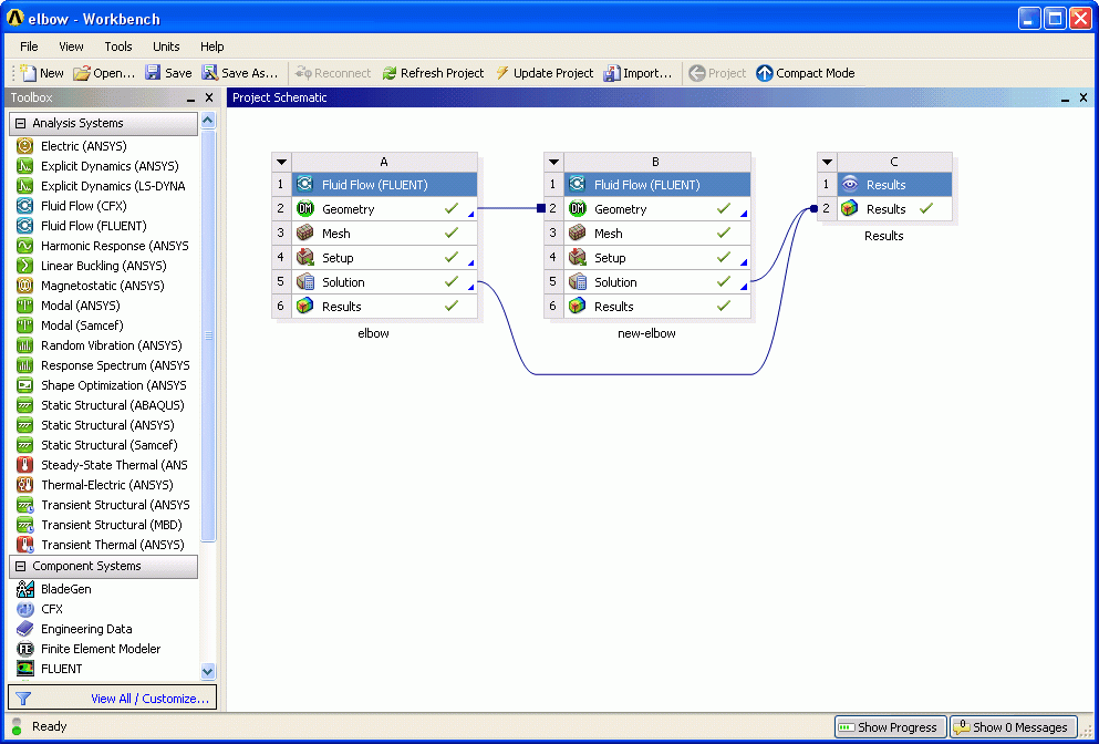
Also I cant connect multiple solutions to one result through (drag and drop) where we have multiple cases connected to one result just like the image shows.
April 20, 2022 at 11:22 amRob
Forum ModeratorA restart can fix that, otherwise you may need to find and remove the %appdata% file(s). For the latter there are instructions if you search for them.
April 20, 2022 at 5:39 pmHusseinK
SubscriberThanks!
I will try it out.
Viewing 2 reply threads- The topic ‘Drag and drop feature’ is closed to new replies.
Innovation SpaceTrending discussionsTop Contributors-
5879
-
1906
-
1420
-
1306
-
1021
Top Rated Tags© 2026 Copyright ANSYS, Inc. All rights reserved.
Ansys does not support the usage of unauthorized Ansys software. Please visit www.ansys.com to obtain an official distribution.
-
The Ansys Learning Forum is a public forum. You are prohibited from providing (i) information that is confidential to You, your employer, or any third party, (ii) Personal Data or individually identifiable health information, (iii) any information that is U.S. Government Classified, Controlled Unclassified Information, International Traffic in Arms Regulators (ITAR) or Export Administration Regulators (EAR) controlled or otherwise have been determined by the United States Government or by a foreign government to require protection against unauthorized disclosure for reasons of national security, or (iv) topics or information restricted by the People's Republic of China data protection and privacy laws.
