-
-
October 20, 2018 at 2:13 pm
Samar
SubscriberHi,
I need to work on one of the acoustic modules of ANSYS that my task is importing (Displacement) data "Output of Transient Structural Module" in to the Acoustic module and Calculate the pressure (Acoustic Wave) as the Ultrasound idea. I NEED to Know:
1-Â Which module should i use Model Acoustic or Harmonic Acoustics?
2- Should i define a physical region or not ? "N.B.: I don't know what's the meaning of physical region in acoustics"
Also i have downloaded the ACT and Acoustics Extension; installed them on ANSYS Workbench but still can't work on any of the acoustic modules, there's a (?) beside the module as shown in figure, WHY???
Help Please... Thanks in advanceÂ
-
October 20, 2018 at 2:18 pm
Raef.Kobeissi
SubscriberHmm, I've done 1 simulation using an acoustic model in Fluent for CFD purposes. I am sure it can be connected to structural analysis:
https://www.youtube.com/watch?v=7RC7Hk5E11g
Â
-
October 20, 2018 at 5:14 pm
Samar
SubscriberEven when i used a stand alone Harmonic module (Just for exercise for myself), i can't work with any of the modules. Is there any specific parameters i need to define before using the harmonic modules in ANSYS ?
-
October 20, 2018 at 5:33 pm
peteroznewman
SubscriberHello Samar,
Here is a post about ultrasound frequencies in an acoustics model.
You don't want Harmonic Acoustics because that is only for sinusoidal waveforms and you have a general time-history transient, which is probably not a pure sine wave. Can you put the Transient Structural displacement data into a zip file and attach that so I can look at it?
I may be able to upload a working Acoustics model for you to look at, but first tell me what version of ANSYS you have installed and if it is the Student or Research license.
Regards,
Peter -
October 20, 2018 at 10:20 pm
Samar
Subscriber Am working on ANSYS Research license.Â
And here is the displacement attached file.
-
October 21, 2018 at 11:52 am
peteroznewman
SubscriberHello Samar,
You didn't say what version of ANSYS 18.2, 19.2 etc.
I looked in the text file you attached. It has a Total Displacement value for 103,102 nodes. I expected to see a displacement-time history for 1 node.
I can look at your Workbench Project Archive to see all the information I want. Follow these directions to create that and Attach it to your reply. You can only attach files < 120 MB. You can clear your mesh if the file is too large.
Regards,
Peter -
October 21, 2018 at 1:16 pm
Samar
SubscriberHello Peter,
- ANSYS V 19.0
- For displacement; i don't know how to export displacement with time. I just right click on the (Total Deformation) under Solution and select "Export". Could you tell me how to export it with time ?
- I will attach my Workbench project
-
October 23, 2018 at 8:28 pm
peteroznewman
SubscriberHello Samar,
If you have a displacement result, and ideally it is at a single vertex, then you will have a graph and tabular output below the graphics window. You can copy, paste that tabular data into Excel.
I can look at your Workbench Project Archive to see all the information I want. Follow these directions to create that and Attach it to your reply. You can only attach files < 120 MB. You can clear your mesh if the file is too large.
Regards,
Peter -
October 24, 2018 at 12:21 am
Samar
SubscriberHello Peter,
- Project attached after clearing Mesh.
- May the problem of acoustic results from that it didn't work for 2D Models, Material Properties, Analysis Settings, Time, or Mesh size; I really don't know how to deal with any of the acoustic modules in ANSYS even for 3D models it didn't work with me

-
October 24, 2018 at 2:42 pm
peteroznewman
SubscriberHello Samar,
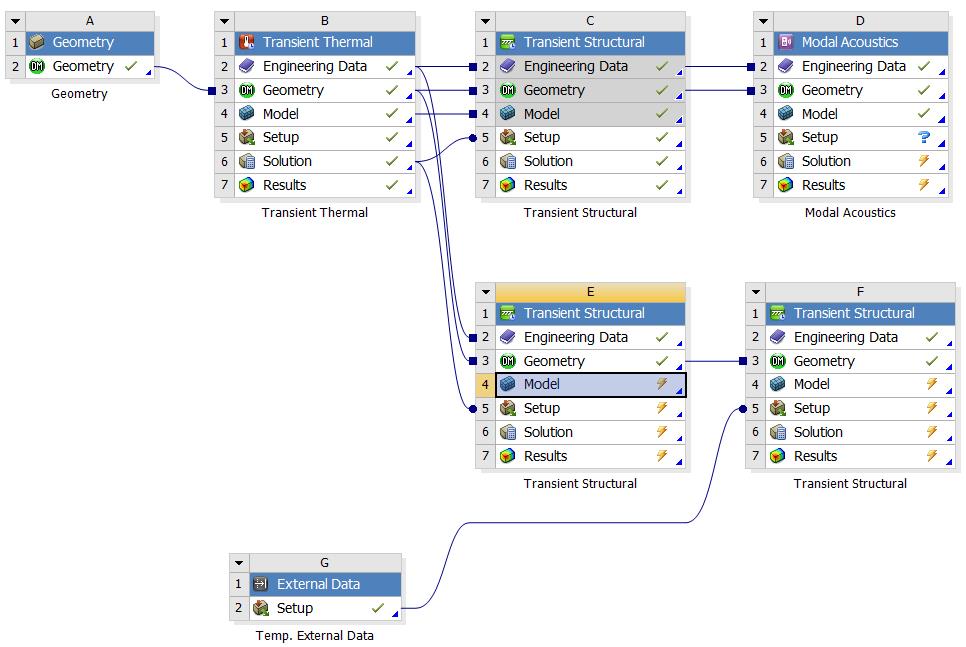
I have opened your project, which I see has 2D Plane Stress Transient Thermal and Transient Structural analysis linked together in B and C, E and F.
In all the Transient Structural models, you have constrained the edge to have zero displacement. Could you explain what you are trying to simulate and why a zero displacement circular edge is a good boundary condition for your needs. The geometry for this Plane Stress analysis is only 0.1 mm thick. Is that the actual dimension of the material?
The time scales on these Transient Structural models range from 92 seconds to 32 seconds. The only input that causes displacement over time is the step change in the Thermal model. The response is shown below.
The solver warns that the initial time step may be too large. I agree with that assessment.
The heat "pulse" is much too slow to count as an acoustic pulse.
Are you planning to apply Ultrasound displacement inputs to a model?
Regards,
Peter -
October 24, 2018 at 8:54 pm
Samar
SubscriberHello Peter,
1- For the existing models (B, C, E, & F) it was just to check the difference in output signal from structure when (Model) is linked and not linked.
2- In Transient Structure; I have a boundary condition that the nodes on the outer circle is fixed, So i put (Displacement = 0 in X and Y) as well i tried to use the (Fixed Support) instead of (Displacement = 0) and found no difference in result.
3- For the (Thickness); I don't know what is the reasonable value to use
i just put (0.1 mm) as it's a small value and my geometry is a sheet! It seems that am wrong here...Â
4- Yes the only input that causes displacement over time is the step change in the Thermal model. And subsequently the input that will cause pressure over time is the change in displacement + Acoustic boundary conditions applied.
Â
5- Exactly i need to apply the displacement I/P to calculate Pressure as in Ultrasound.Â
Â
-
October 24, 2018 at 8:58 pm
Samar
Subscriber6- Regarding the Analysis settings:
I calculated (Delta Time) according to this equation:
 Where (Delta X) = Lambda/20; Lambda = C/freq.
Assuming that freq. of Ultrasound = 100,000 Hz .... "I just use this freq. to be able to get results from ANSYS".
-- So depending on these calculations i got (Delta Time) = 1.1268 Sec. and that's what i used to work on.
Regarding the time scales on Transient Structural models range from 92 seconds to 32 seconds:
I was checking the difference in results as time (or Sub-steps) changed and i found that the distribution of (total deformation) for the time 32 is within the sheet borders while during the time 92 or any time greater than 32, the distribution of (total deformation) displayed outside the outer border of circle. What is the meaning of that?
Why the initial time step may be too large although i got this value from above equation?
And What is the suitable time to use to be able to get an acoustic signal?
Regards,Â
Â
Â
-
October 25, 2018 at 4:22 am
peteroznewman
SubscriberI don't understand how acoustics or ultrasound apply.
Acoustic frequencies are between 20 and 20,000 Hz.
Ultrasound can be 100 kHz and much higher.
Please explain what you are trying to simulate.Â
Regards,
-
October 27, 2018 at 8:01 am
Samar
SubscriberAm trying to simulate the change in pressure resulted from displacement that has been resulted from change in temperature in human tissue (i.e.: Breast) to be able to differentiate between the normal and abnormal tissues by this pressure wave as each of the normal and abnormal tissue will have different responses.Â
So, that's Acoustic
-
October 27, 2018 at 10:01 pm
peteroznewman
SubscriberHere is a paper on Thermal characteristics of a tumor in breast tissue.
Even more relevant is this paper on the relationship between Thermal and Ultrasound in breast tissue.
-
October 27, 2018 at 10:16 pm
Samar
SubscriberI used C= 1540, So Lambda = C/f = 1540/100,000 = 0.0154 m = 15.4 mm.
Delta x = Lambda/20 = 0.0154/20 = 7.7*10^-4 m = 0.77 mm
Delta t = 1/2 (Density*Specific Heat capacity/Thermal Conductivity)*(Delta x)^2
I used Tumor Values; Density = 1000 kg/m^3, Specific Heat Capacity= 4181.3 J/Kg.K, Thermal Conductivity=Â 1.1 W/m.K then;
Delta t= 1/2 ((1000*4181.3)/1.1)*(7.7*10^-4) = 1.1268 Sec.Â
-
October 27, 2018 at 11:32 pm
Samar
SubscriberAm validating a 2D and 3D model for a breast tissue model that's similar to the one in the attached paper-2. I need to continue working till i got a signal from Acoustic module here is my main problem.
-
November 3, 2018 at 10:31 am
Samar
SubscriberAny help in Acoustics ?
-
November 3, 2018 at 2:03 pm
peteroznewman
SubscriberThe second paper that mentions acoustics is using ultrasound imaging on a patient to acquire experimental data, and overlaying the experimental data over the FEM results of a thermal model. The paper did not have any ultrasound computed by FEM. The only FEM result was a thermal result.
Show me a paper where ultrasound imaging is simulated in FEM and then we can see what was done. Your model has no ultrasonic inputs.
-
November 3, 2018 at 11:06 pm
Samar
SubscriberAm working on steps as the attached paper but it also didn't mention the details of using the FEM
as well i am trying to self learn how to get results from acoustic modules (Specially the "Modal Acoustic") but i couldn't even solve for it & there is NO clear tutorials for this module to follow them. -
November 4, 2018 at 5:36 pm
peteroznewman
Subscriber -
November 4, 2018 at 10:18 pm
Samar
SubscriberOK shall i now try to work with a very small time and increase the number of sub-steps as much as i could ?
And Yes i downloaded the Acoustic ACT extension from library (ACT_Acoustics_v190.1) and installed it in the "Extensions" of ANSYS. The tutorials exist are for a (Speaker) or (fluid flow & Acoustic using: Fluent Solver). When i follow the Speaker Example the (Acoustic module displays a (?) as shown in Fig. bellow)

-
March 23, 2020 at 2:16 pm
dardhruv
SubscriberHello peteroznewman,
I uploaded one query in Multiphysics category. I am expecting an answer from your side. I read all your post. I think you can understand my question.
Link /forum/forums/topic/modal-acoustic-analysis-2/
I am waiting for your response.
Thanks and regards,
Dhruv
-
April 22, 2020 at 8:02 am
Strong1375
SubscriberHello Raef,
Â
I am trying to simulate the Acoustic Droplet Vaporization (ADV) in Ansys 19.2. I have experience with VOF in Ansys fluent, but I do not know how to implement acoustic modules and which one for this purpose. I realized that you had uploaded a video related to the acoustic model in Fluent for CFD purposes, but I cannot open it, since it says that the video is private. Could you please help me?
Â
Best,Â
Hadi
Â
-
- The topic ‘Acoustic Module in ANSYS’ is closed to new replies.
-
6515
-
1906
-
1463
-
1308
-
1022
© 2026 Copyright ANSYS, Inc. All rights reserved.




